728x90
데이터 베이스 생성하기
🟩 DB 테이블 전체 개요

🟦 board_table : 게시판 정보 테이블

🟦 content_table : 게시글 내용물 정보 테이블

🟦 user_table : 사용자 User 정보 테이블

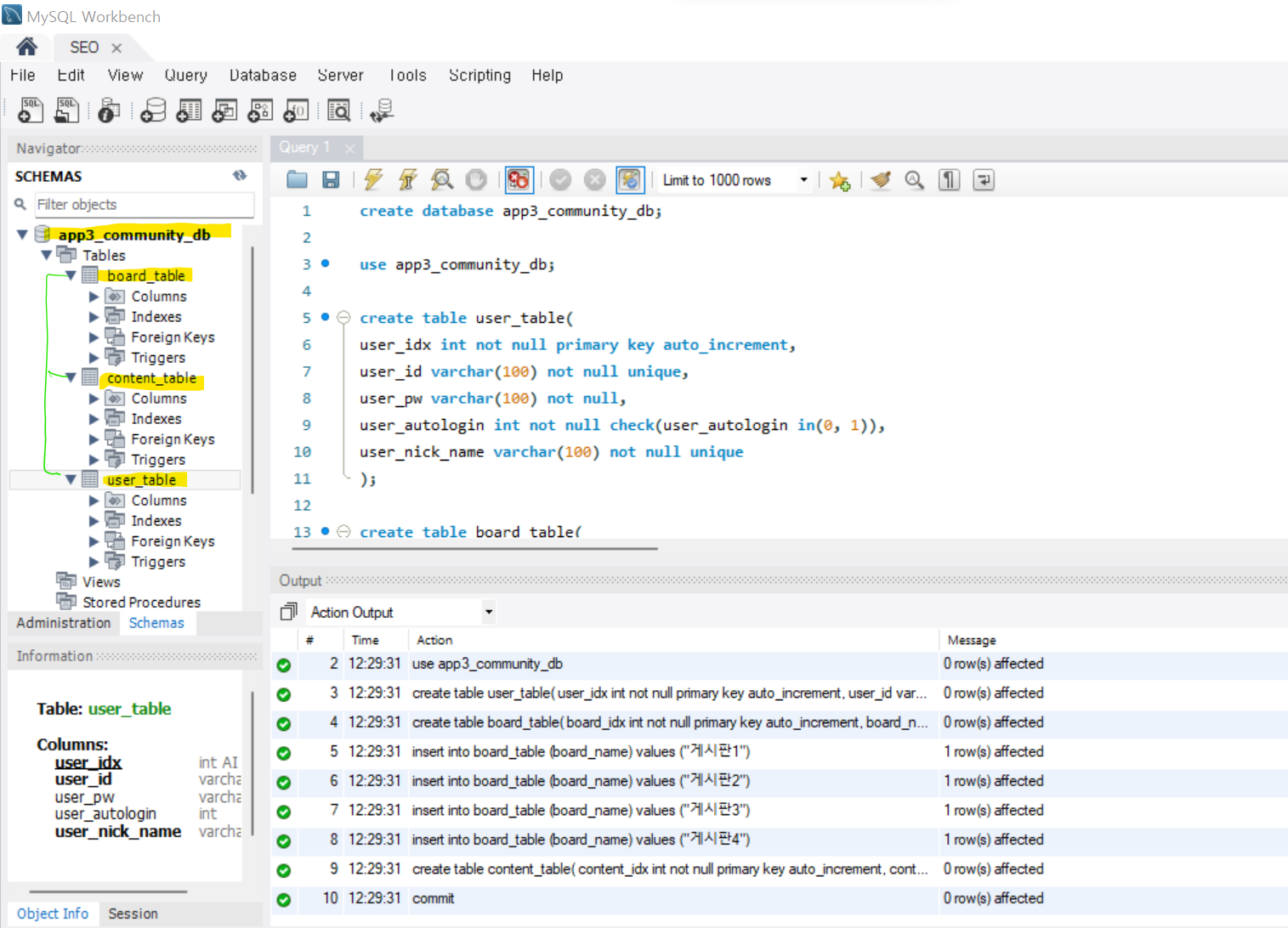
🟩MySQL 로 앱에 필요한 DB 테이블 구조 생성시킴

728x90
'App(앱)_관련 공부 모음 > [강의] Android_App Project' 카테고리의 다른 글
| # PRJ_3. 커뮤니티 게시판 앱_(1) 로그인 화면 (0) | 2022.07.27 |
|---|---|
| 앱_서버 Okhttp 라이브러리 사용을 위한 설정 (0) | 2022.07.18 |
| 안드로이드 앱_서버 프로그래밍 (0) | 2022.07.18 |
| # PRJ_2. LBS 위치기반 서비스 앱 (0) | 2022.07.13 |
| # PRJ_1. 메모앱 (0) | 2022.07.12 |